ロックインピクセル技術に基づく独自の製品。

製品概要

産業界および研究分野における高精度光学測定用に開発されたセンサー、カメラ、測定システムをご覧ください。

産業用3Dカメラ
heliInspect H8

GenIcamインターフェースを介してあらゆる表面で高解像度3Dデータを取得。

産業用3Dカメラ
heliInspect H9

広視野向けの高解像度3Dカメラ。

3D検査ソリューション
インライン検査モジュール

設備統合のための測定可能な3D検査。

3D測定システム
heliProfiler P4

対話式または自動化された3D測定。

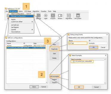
ロックインカメラ
heliCam C4

ピクセル内2相復調機能搭載のロックインカメラ。

テクノロジープラットフォーム
heliSens / heliBoard

センサーメーカー向けのコアテクノロジー。

ソフトウェア
heliSDK、heliViewer、アルゴリズム

ユーザー、インテグレーター、開発者向けソフトウェア。